白嫖源码    选题大全   定制戳我   最新成品

基于SpringBoot Vue3的电商精准营销推荐系统源码(提供导入教程+讲解)_2427

分类专栏:
springboot源码

文章标签:
毕业设计
springboot
vue项目
调试教程
2025最新成品源码
19.9RMB       调试说明

**基于Vue3项目,包含前后端代码和导入教程,开发工具包,没有论文 **

【技术架构】

①:架构: B/S、MVC、Web框架

②:开发环境:IDEA、JDK1.8、Mysql、Maven、Navcat

③:技术栈:Java、SpringBoot2 +Vue3 前后端分离模式(前后端单独文件)

开发工具: 后端Idea 前端:idea,Hbuildx,Vscode均可

有开发文档 技术架构讲解 答疑服务,提供导入视频教程 开发工具安装包以及安装视频

技术: springboot +Vue3

承接定制开发 JAVA APP 小程序 大数据 python,各种算法,设计与实现等


这是最新上架的代码

点击视频右下角放大看视频


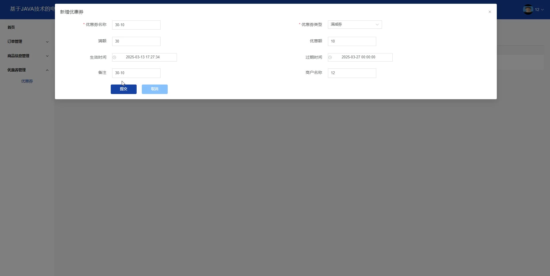
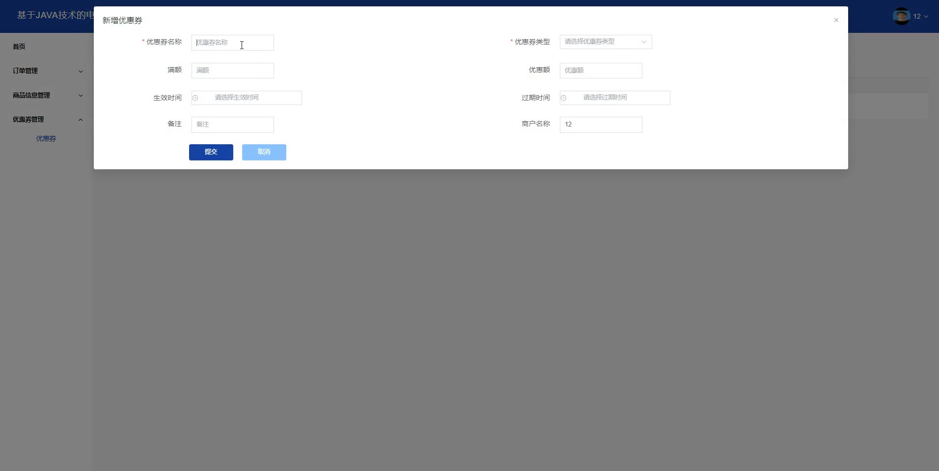
部分截图






更多视频和源码联系店主或上方关键字搜索



导入教程:源码提供导入视频教程,图文教程

开发工具和环境下载:http://www.javacxy.com/about

定制开发说明:http://www.javacxy.com/page_blog/694

19.9RMB      
  • 调试说明:
  • 本店出售的源码均测试上架,请大家放心购买!
  • 安装服务,请先把程序所需要的运行环境安好后不会运行再联系客服调试,安装服务,不包含安装环境的服务。
  • 自行配置好环境,照着导入视频教程先导入(会提供导入视频教程),熟悉一下技能,实在不行可以远程调试!
  • 50RMB以下源码不参与调试服务活动
  • 倒卖项目不参与调试服务
  • 远程调试说明:http://www.javacxy.com/archives
  • -------------------------------------------------------------------------------
  • 如需增值服务请联系店主
  • (1)付费增值服务包含环境安装,二次开发,二次调试,代码讲解等服务
  • (2)定制开发:java C# 安卓 小程序 python PHP
  • (3)初稿 答辩PPT 开题报告 任务书 论文降重
  • (4)文献综述 外文文献 答辩稿 近几年参考文献 论文致谢词 论文创意点 选题依据自己意义等服务 毕业实习报告 毕业设计总结 设计思路等